Nội Dung
Lỗi “USB device not recognized” trên Windows 10/ 8/ 7 sẽ không cho phép bạn kết nối với máy tính và còn nhiều trường hợp khác nữa gây nên lỗi này. Chính vì có rất nhiều nguyên nhân gây ra lỗi “USB device not recognized” trên Windows 10/ 8/ 7, các bạn có thể tự chẩn đoán lỗi USB Device Not Recognized trên máy tính hoặc không, tham khảo bài viết dưới đây của chúng tôi.
1. Khởi động máy tính
Đây mình có thể nói là chìa khoá vạn năng có thể mở khoá được rất nhiều trường hợp. Nếu máy tính của bạn hiện thông báo USB device not recognized đừng vội vàng làm gì, thay vào đó hãy khởi động lại máy, có thể trong quá trình khởi động máy ban đầu hệ điều hành xung đột vấn đề gì đó dẫn đến thông báo này. Vậy hãy thử khởi động lại 1 lần nữa xem sao
2. Cập nhật (update) driver USB
Bước 1: Mở Device Manager bằng cách kích chuột phải vào nút Start sau đó click chọn Device Manager.
Bước 2: Mở rộng Universal Serial Bus và kiểm tra xem có bất kỳ thiết bị USB không xác định (unknown). Nếu nhìn thấy một thiết bị USB không xác định, bạn kích chuột phải vào đó rồi click chọn Update Driver Software, rồi click chọn Search automatically for updated driver software để Windows 10 tự động tải và cài đặt phiên bản driver mới nhất.

3. Thử cắm cổng USB khác
Có thể cổng cắm usb hiện tại của bạn đang gặp vấn đề gì đó, bạn hãy thử cắm vào một cổng usb khác xem có khắc phục được lỗi “USB device not recognized”. Đa phần một máy tính hiện nay thường có tối thiểu 2 cổng usb trở lên nên bạn yên tâm
4. Cài đặt lại driver USB
Lưu ý: Trước khi tiến hành cài đặt lại driver USB, bạn nên tạo một điểm sao lưu và hồi phục hệ thống (system restore point) hoặc sao lưu image để đề phòng trường hợp bị lỗi trong quá trình cài đặt driver trên máy tính Windows 10 của bạn.
Mở Device Manager. Để làm được điều này, bạn thực hiện theo các bước dưới đây:
=> Nhấn tổ hợp phím Windows + R để mở cửa sổ lệnh Run.
=> Trên cửa sổ lệnh Run, bạn nhập devmgmt.msc vào đó rồi nhấn Enter.
=> Tiếp theo trên cửa sổ Device Manager, bạn mở rộng mục Disk Drives.
=> Kích chuột phải vào External USB 3.0 Disk, sau đó chọn Uninstall.

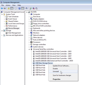
=> Tiếp theo mở rộng mục Universal Serial Bus Controllers.
Kích chuột phải vào USB Mass Storage Device và chọn Uninstall. Ngoài ra bạn có thể uninstall bất kỳ thiết bị USB không tên (Unknown USB Device) từ danh sách này.

– Từ Menu Action bạn chọn Scan for hardware changes.

– Sau khi quá trình quét kết thúc, mở Windows Explorer lên và tìm ổ USB của bạn đã được kết nối.
Nếu vẫn xảy ra lỗi Usb Not Recognized, khi đó bạn tiến hành mở lại Device manager một lần nữa và update driver của USB. Để làm được điều này:
Mở rộng Disk Driver.
Kích chuột phải vào ổ USB 3.0 của bạn, sau đó chọn Update Driver Software

Chờ Windows tự động tìm phiên bản driver mới nhất cho USB 3.0 của bạn.
– Thực hiện tương tự để update driver cho USB Mass Storage Device.

Sau khi hoàn tất, kiểm tra USB 3.0 của bạn đã được nhận hay chưa.
5. Sử Dụng Troubleshooting Để Khắc Phục Lỗi “USB Device Not Recognized”.
Troubleshooting sẽ giúp bạn tìm ra những lỗi trong hệ thống và chủ động vá nó lại, sử dụng Troubleshooting cũng là một cách khá hay để fix lỗi “USB device not recognized”.
Bước 1: Mở Menu Start sau đó gõ “troubleshooting “ và click vào kết quả đầu tiên.

Bước 2: Trong Troubleshooting bạn nhìn thấy phần Hardware and Sound . truy cập tiếp vào phần Configure a device để hệ thống tự động quét và tìm lỗi nhé.

Liên hệ dịch vụ chúng tôi tại đây:
Mai Hoàng cung cấp Dịch Vụ Cho Thuê Máy in Mfp Ở Đâu Giá Rẻ Uy Tín Chuyên Nghiệp ? và Dịch Vụ Cho Thuê Máy Photocopy: Photo – Copy – In – Scan Khổ Giấy (A3, A4, A5) Máy Photocopy Đời Mới Nhất !
CÔNG TY CỔ PHẦN THIẾT BỊ VĂN PHÒNG MAI HOÀNG
Nhà Phân Phối Các Sản Phẩm Máy Photocopy – Máy In Đa Năng Mpf (Copy – In – Scan)
Hotline: 079 4481 888 – 079 4481 888 – ZALO 079 4481 888
Email: mayvanphongmaihoang@gmail.com – Info@maihoangphotocopy.com
Website: https://maihoangphotocopy.com

Hướng dẫn sửa lỗi “0x00000109: selected entry could not be loaded” trên Windows
hướng dẫn cách cách sửa lỗi mất âm thanh trên hdh windows